Quick start

Before starting a production environment, you should also read these sections:

With OpenKM, storing and sharing information and collaborating effectively are simple.

This quick start guide gives you an introduction to some of OpenKM's features:

  • Logging in.
  • Creating a taxonomy.
  • Adding documents.
  • Editing documents.
  • Searching documents.

Logging in

You need to log in to OpenKM.

  • Enter the following on the login page:
    • Username: your username.
    • Password: your password.
  • Choose your language.
  • Click on the Login button.

Ask your administrator for your login URL. By default, the OpenKM server URL is http://127.0.0.1:8080/openkm

The default administrator credentials are:

  • Username: okmAdmin
  • Password: admin

Do not forget to change the administrator password.

Creating a taxonomy

The dictionary says:

"Taxonomy (from Greek taxis meaning arrangement or division and nomos meaning law) is the science of classification according to a pre-determined system, with the resulting catalog used to provide a conceptual framework for discussion, analysis, or information retrieval. In theory, the development of a good taxonomy takes into account the importance of separating elements of a group (taxon) into subgroups (taxa) that are mutually exclusive, unambiguous, and taken together, include all possibilities."

A taxonomy is a way to group things. Like a controlled vocabulary, it focuses on concepts; in practice, a good taxonomy should be simple, easy to remember, and easy to use.

The first step should be analyzing the company's organization and defining a folder hierarchy to store the organized documents. Take this one as a sample:

/okm:root/

2015/

invoices/

   

human resources/

   

marketing/

 

2016/

invoices/

   

human resources/

   

marketing/

To create a folder:

  • Select a node from the taxonomy where you want to create the folder.
  • Click on the folder icon in the toolbar.
  • Set the name.
  • Click the Create button.

We suggest spending some time thinking about and designing your taxonomy. We suggest keeping fewer than 200 elements per folder for the best UI performance.

Adding documents

  • Select a node from the taxonomy where you want to add the document.
  • Click the add document icon in the toolbar.
  • Select the document from your computer or drag & drop.

 

Editing documents

Document editing is based on the "check-out / check-in" model.

"Check-out" and "check-in" are standard terms in many document management systems, including OpenKM. Their purpose is to prevent conflicts in an environment where multiple people might simultaneously want to edit the same document in OpenKM.

The term "check-out" describes the process of getting a version of a document. By checking out a document, a user can prevent others from editing that content.

The term "check-in" describes updating a document to replace the previous version. By checking in the item, the user can allow others to edit the document without worrying about overriding changes that others have made.

When a document is checked out to a user, that user can work on that document, and other users cannot. Other users must wait for the user to check the document in before they can edit. While the document is checked out, other users can see only the last version that was checked in; they can't see the changes the current user has made to the document while it's checked out.

First, check out the document:

  • Select a document.
  • Click the Edit icon.

Finally, check in the document to upload the changes:

  • Select the edited document.
  • Click the Add document icon.
  • Select the document from your computer or drag & drop.

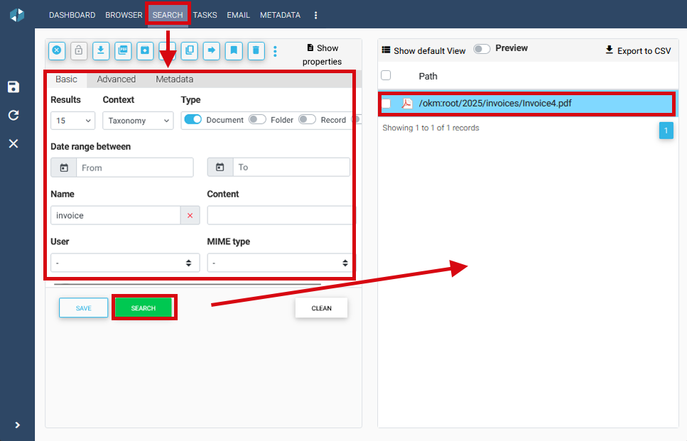
Searching documents

  • Go to the search view.
  • Enter the search term for the query.
  • Click on the Search button.